AI智能摘要
最新PHP在线聊天室系统源码支持群聊、房间密码锁和自适应双端设计,采用Tailwind CSS构建现代化界面,并通过AJAX实现消息实时更新。功能包括用户设置用户名、系统自动分配头像并保存身份;支持创建密码保护房间,加入需验证;实现多人同时聊天,消息区分自己与他人(类似QQ群);允许发送文字和图片消息;响应式设计适配手机和电脑设备;显示房间成员在线状态。
— 此摘要由AI分析文章内容生成,仅供参考。
简介:
最新PHP在线聊天室系统源码 支持群聊/房间锁 自适应双端
系统采用了 Tailwind CSS 构建现代化界面,使用 AJAX 实现消息的实时更新,整体设计简洁美观且功能完整。
支持功能:
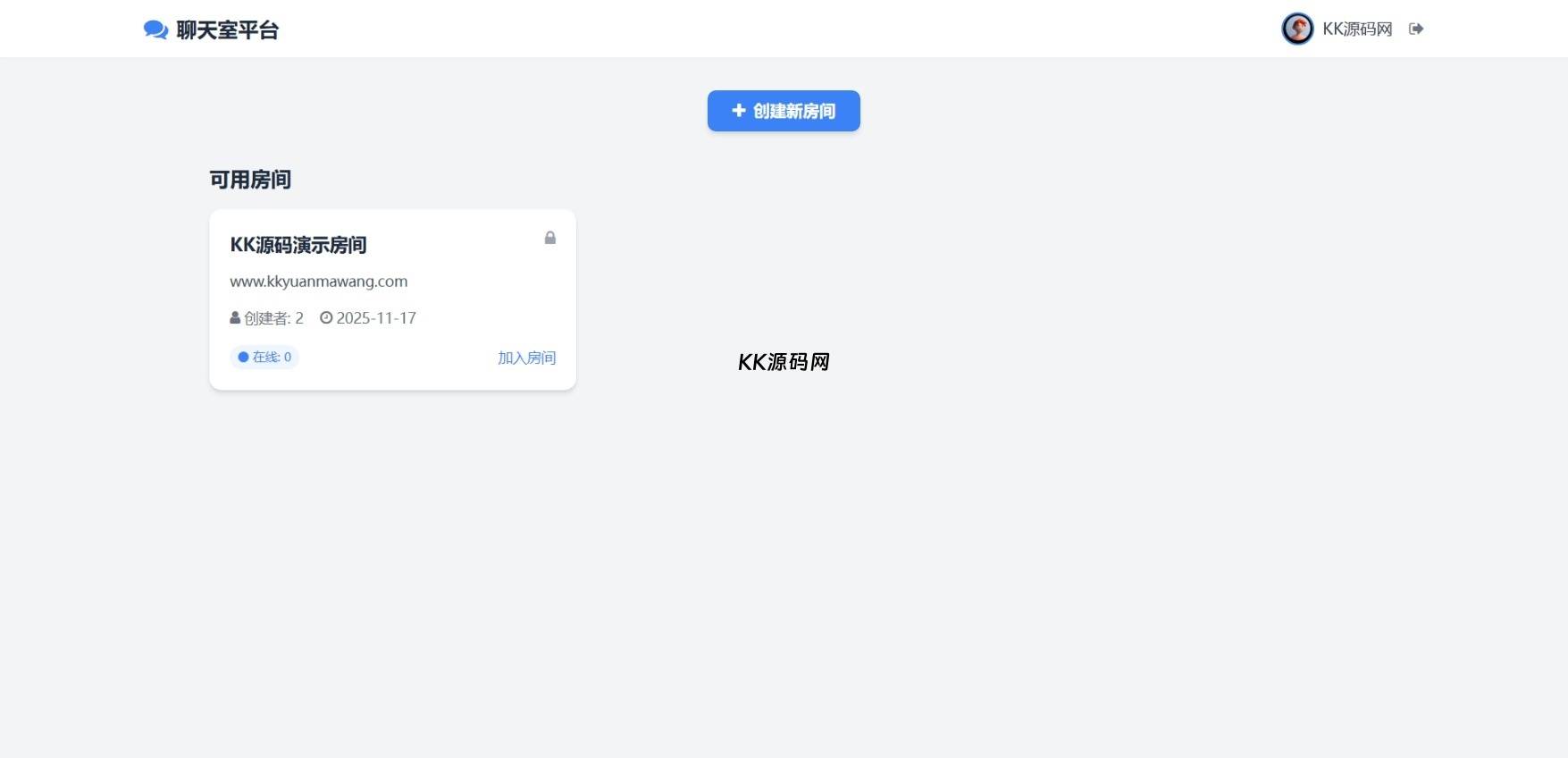
用户系统:用户可以设置用户名,系统会自动分配不同的头像,下次登录仍能识别用户身份
房间管理:支持创建带密码保护的群聊房间,加入房间需要验证
聊天功能:支持多人同时聊天,区分自己和他人的消息(类似 QQ 群)
消息类型:支持文字消息和图片消息
响应式设计:界面适配手机和电脑等不同设备
在线状态:显示房间成员的在线状态
图片:
声明:本站所有文章,仅供研究学习请勿商用以及产生法律纠纷本站概不负责!如果侵犯了您的权益请与我们联系




评论(0)